在加密货币市场这场瞬息万变的竞争中,x402 生态中一个引人瞩目的反转刚刚发生。
在上周被视为 x402 协议「明星代币」的 PING,其市值优势已被 x402 协议支付基础设施所超越。根据最新数据,PayAI 的市值在今早突破 5000 万美元,4 天涨逾 10 倍。而 PING 则在经历前期暴涨后有所回调,目前市值 3400 万美元。
这不仅仅是两个项目的竞争,而是整个 x402 生态、乃至去中心化支付基础设施领域从炒作向实用转型的关键时刻。

PING,作为首个通过 x402 协议在 Base 上发行的代币,在上周迎来「高光时刻」,在 10 月 23 日至 24 日的短短两天内逾 20 多倍,市值一度到达 8000 万美元上方。
这种指数级增长让大量行业投资者趋之若鹜,也使得 x402 协议本身获得了前所未有的的市场关注度,成功为这条新兴赛道打开了流量入口。
然而,缺乏价值支撑的热度终究难以持续。本质上,PING 是一个纯 Memecoin,既无实际应用效用,也不存在真实使用场景,甚至被社区部分用户类比为「铭文」类资产 —— 其上涨逻辑更多依赖市场投机情绪驱动,是一场典型的流量红利狂欢,而非基于价值创造的长期增长。
与 PING 的投机属性形成鲜明对比,PayAI 以 x402 协议 Facilitator 的身份,凭借明确的基础设施定位和实用价值实现突围,成为生态价值转向的核心标的。
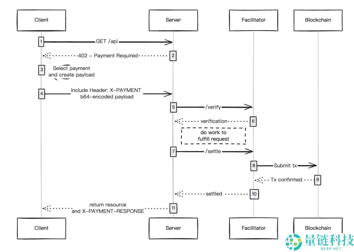
何为 x402 Facilitator?x402 Facilitators 是支持在 Solana 和 EVM 网络上处理 x402 支付的服务提供商,提供统一的端点接入,实现 x402 协议下 HTTP 资源链上支付的验证与结算。
这些 Facilitators 构成了 x402 支付生态的核心基础设施层,负责使用 x402 协议验证和结算 HTTP 资源的链上支付:
支持不同区块链网络(如 Solana、Base 等)。Facilitators 负责承担网络费用并处理验证 / 结算。无需 API 密钥。即插即用。专为人类和代理用例而设计,从按次付费 API 到 AI 代理,在区块链确认后一秒钟内即可结算付款。从 x402 支付流程逻辑来看,客户端调用受保护资源并构建支付有效负载;资源服务器(Resource Server)公布支付要求、验证 / 结算支付、满足请求;Facilitator 服务器验证支付有效负载并通过标准端点执行结算;最后区块链网络执行并确认付款。

这个角色使得 Facilitators 成为了 x402 生态中最具价值的参与者。而在这些 x402 Facilitators 中,PayAI 正在逐步蚕食 Coinbase 的主导地位。根据 x402scan 数据显示,目前,PayAI 已处理超过 14% 的 x402 成交额,成为了除 Coinbase 之外的最大 Facilitator。与之相对,Coinbase 的市场份额已从早期的绝对主导地位下滑至约 77%。

从生态参与者维度看,PayAI 的卖方(Seller)数量已达到 Coinbase 的 82% 以上,差距持续缩小。
在 x402 生态中,卖方即提供 API 或内容变现的服务端,x402 协议为其提供了「无摩擦小额交易变现」的解决方案 —— 无需强制订阅或广告投放,即可通过编程化支付直接从客户处获取收入。
卖方规模直接决定 x402 生态的市场潜力:更多优质卖方意味着买方拥有更丰富的选择,将吸引更多流量入场,形成 「卖方增多→买方涌入→生态繁荣」的正向循环,而 PayAI 在卖方端的快速渗透,正为其生态地位奠定坚实基础。
PayAI 代币经济学方面,代币总供应量为 10 亿枚,所有代币在启动时全部流通。
PayAI 团队将在代币发布时购买 20% 的代币供应并转至项目金库,这些资金将用于运营、营销和未来的代币释放,例如社区奖励、合作伙伴关系等。具体来看,一半的金库代币将提供流动性以产生费用,另一半将在 1 年内线性归属。
那 PAYAI 代币有何效用?根据官方文档,PAYAI 的预期用途包括:
在执行 AI 代理之间的服务合同时减免平台费用。提高买方或卖方代理列表的可见性。参与未来的平台治理(例如对功能提案、代理评级进行投票)。在争议解决中支付仲裁费用(未来推出)。PING 和 PayAI 势头的此消彼长,实际上反映了一个重要问题:x402 生态正从概念走向现实,从炒作向实用转型。
首个发行的代币 PING 获得了「红利溢价」,这是市场的普遍心理。但随着市场冷静,投资者开始思考:我到底投资的是什么?如果 PING 只是一个铭文式的铸造游戏,那么它的价值基础就很薄弱。
相比之下,PayAI 以 x402 Facilitator 的支付基础设施身份,锚定了「交易流量」与「生态刚需」两大核心价值,用实际的市场份额和应用场景证明了项目的基本面价值,自然获得资本持续认可。
在这个过程中,我们看到了 x402 领域的进一步成熟——市场参与者开始用实际的交易流量和基本面价值来决定项目的地位,而不是盲目的炒作。这对整个 x402 生态和开放支付生态而言,无疑是一个积极的信号。
到此这篇关于4天10倍,x402实干派PayAI市值反超PING,一文详解的文章就介绍到这了,更多相关x402相关资讯内容请搜索量链科技以前的文章或继续浏览下面的相关文章,希望大家以后多多支持量链科技!