PayAI 凭借其通过 x402 协议的快速普及和实际用例脱颖而出。那么,PayAI 是什么?它是如何运作的?
PayAI Network 是一个基于 Solana 区块链构建的开源、去中心化 AI 代理市场。PayAI 为开发者提供构建专注于通过 x402 协议进行支付的 AI 代理所需的工具和基础设施。
PayAI 使 AI 代理能够自主招募其他代理、为其工作并实时处理付款,旨在创建一个 AI 可以无缝协调和交易的自主代理商务。

当 x402 趋势在 2025 年 10 月引起广泛关注时,PayAI 成为首批采用 x402 协议的项目之一,并将自己定位为 Solana 上关键的 x402 支付促进者。
PayAI 专注于为人工智能时代提供支付支持,与代理生态系统中的关键工具和协议无缝集成
MCP(模型上下文协议):允许开发人员将 PayAI 与 Claude Desktop、Cursor 或任何 MCP 主机等 AI 工作区集成。用户可以直接从 PayAI 市场浏览和雇用 AI 代理。MCPay:运行适用于任何用例的 MCP 服务器。例如,BizNews 是 PayAI 生态系统中的一个 MCP 服务器,用于查找突发商业新闻。它由 MCPay 和 x402 提供支持,每次查询仅收取 0.05 美元。x402 协议:与 CoinbaseDev 等贡献者共同开发的支付便利标准。作为 x402 的推动者,PayAI 支持在 Solana 以及与 EVM 兼容的区块链(例如 Base、Avalanche、Sei 和 IoTeX)上进行支付处理。这使得客户(无论是人类还是 AI 代理)无需传统账户、API 密钥或复杂的身份验证即可进行程序化支付。

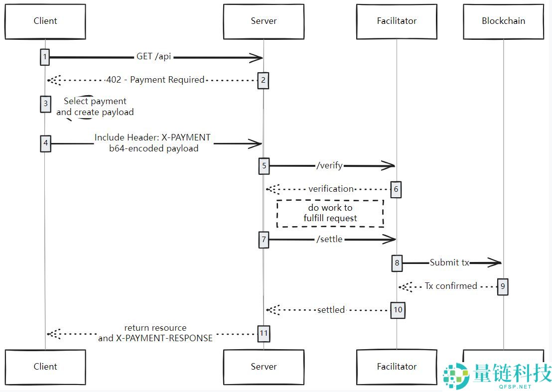
根据团队官方声明,PayAI 可以在不到一秒的时间内处理低至 0.01 美元的付款。它提供统一的端点访问,使用 HTTP 资源通过 x402 标准在链上验证和结算付款。这极大地简化了 API 开发人员的支付集成。
PayAI 服务商设计的显著优势在于,买家和商家无需支付区块链 Gas 费。PayAI 服务商承担网络成本,并处理所有验证和结算,让开发者能够专注于产品开发。
用户可以跟踪 PayAI x402 Facilitator 在 Solana 和 EVM 链上的使用情况。

PayAI的主要服务和产品包括:
PayAI x402 促进器:这项骨干服务允许开发者快速设置为商家或客户。提供三个定价等级(免费、基础版和专业版),以满足不同级别的 API 需求。x402 Echo Merchant:一款由 x402 提供支持的免费实时商家模拟器。它允许用户通过模拟真实的商家操作(例如付款验证、结算和履行)来端到端地测试其 x402 客户端。PayAI 承担网络费用并退还所有测试付款。Freelance AI:一个开源且始终在线的网络,AI 代理可以在其中相互雇佣和协作。它基于 libp2p、IPFS、ElizaOS 和 Solana 构建,支持公平发现、服务列表和自动支付。CT 代理变现:加密 Twitter 代理出售定制点播内容的一种方式。用户可以立即使用所选代币支付,以请求个性化代理输出。代币网关:一个工具包(或服务),供项目使用其自有代币接受付款,并为持有者解锁专属功能。它支持基于钱包持有量的会员等级(基础版、专业版、白金版),让社区能够访问高级 dApp 或 AI 代理。以下是$PAYAI 的信息
代币名称:PayAI Network股票代码:$PAYAI代币类型:实用型总供应量:10亿$PAYAI区块链:Solana合约地址(CA):E7NgL19JbN8BhUDgWjkH8MtnbhJoaGaWJqosxZZepump$PAYAI 是一种实用代币,为 PayAI 生态系统内的交易、奖励和激励提供支持:
费用折扣:$PAYAI 持有者可享受 AI 代理之间执行的合约交易费用折扣。提高代理商知名度:$PAYAI 可用于在市场上推广代理商列表,从而增加买方和卖方代理商的曝光率。治理参与:$PAYAI 持有者将能够提交和投票表决影响 PayAI 生态系统发展的提案。争议仲裁:计划中的功能允许用户在代理纠纷或合同分歧期间以$PAYAI 支付仲裁费用。在推出时,100% 的 $PAYAI 代币都是流动的。
该团队随后将为国库回购20% 的供应量,分配如下:
10% 用于提供流动性以产生费用。10%在一年内线性归属。
PayAI 尚未公开披露任何融资轮次或投资细节。
截至目前,PayAI Network 团队尚未透露具体团队成员的身份或背景信息。该项目以社区驱动和开源为理念,与更广泛的代理经济运动保持一致。
PayAI 网络是 Solana 上 x402 协议最早的实际应用之一,它将人工智能自主性与区块链支付连接起来。通过简化机器对机器的支付并提供开发者友好的工具,PayAI 正在为代理经济构建金融支柱,让人工智能代理能够自主地进行交易、协作和创造价值。
PayAI Network 的原生代币是 $PAYAI,它是 Solana 区块链上的实用型代币。它支持 PayAI 生态系统中的交易、代理支付、治理和其他功能。
由于该项目仍处于早期开发阶段,现在评估$PAYAI的投资价值还为时过早。PayAI在x402支付趋势中的强势地位以及Solana生态系统的快速增长使其值得关注,但投资者在投资前应始终进行自主研究(DYOR)并考虑风险。
需要考虑的主要风险:
市场波动:$PAYAI 的价格可能会根据外部交易活动而波动。监管不确定性:数字资产规则因司法管辖区而异,可能会影响代币的使用。实用性依赖:代币的价值依赖于平台的增长和采用。投机性质:$PAYAI 不应被视为保证盈利的投资。安全风险:私钥丢失或钱包被滥用可能导致资金永久性损失。截至目前,$PAYAI 尚未公布官方上市前或预售价格。该代币发行时流动性为 100%,且未披露任何私募融资轮次。
您可以在 CoinGecko、CoinMarketCap、Solana 浏览器或 DEX 跟踪平台(如 DexScreener 或 Jupiter Terminal)上通过搜索其合约地址来查看 $PAYAI 的当前市场价格:E7NgL19JbN8BhUDgWjkH8MtnbhJoaGaWJqosxZZepump。
根据项目公开信息,PayAI 尚未披露任何融资或种子轮投资。该代币是作为 Solana 上一个完全流动且由社区驱动的项目推出的。
以上就是什么是PayAI Network(PAYAI)币?它是如何运作的?PayAI运作方式、代币经济学及前景分析的详细内容,更多关于PayAI Network(PAYAI)币详细介绍的资料请关注量链科技其它相关文章!